Win11系统现在是非常热的操作系统,微软发布了第一个Win11预览,但Win11有一定的要求,那么我们如何绕过TPM2.0升级Win11?以下小型系列为您带来了一种详细的方式,来看,来看!
工具直接绕过TPM2.0升级Win11方法
1.无论支持如何,都不支持TPM2.0,Win11直接升级;

如果满足其他条件,则仅满足TPM2.0,它将停止下面的页面;
2,在此接口上,按Shift + F10,调用命令行,输入Regedit Enter,即打开注册表;
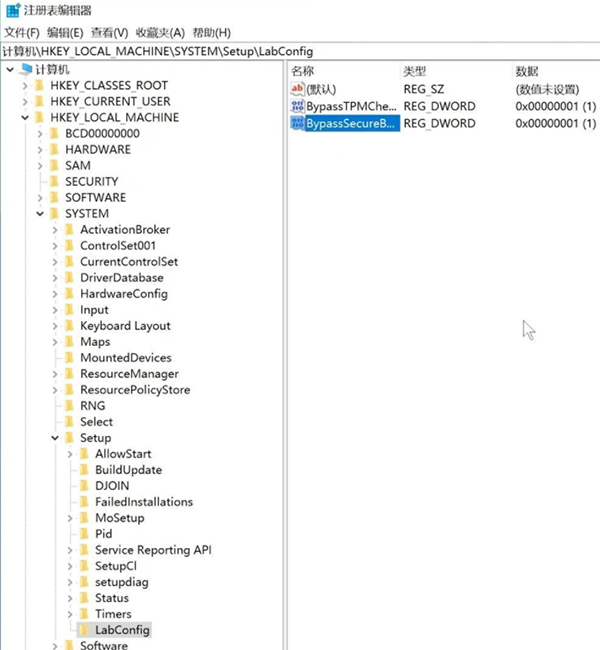
3、找到HKEY_LOCAL_MACHINESYSTEMSetup,先此处创建一个LabConfig项;
4、在LabConfig项里创建2个DWORD值;
一个是bypasstpmcheck,值为0000000(7 0)
一个是bypasssecurebootcheck,值为00000001(7 0),
步骤5:关闭注册表后,将继续安装系统。
更多精彩教程尽在小白一键重装系统官网:http://www.xiaobaixitong.com/



