近日,中国移动联合中兴通讯依托移动信息产业协同创新基地福建中心,助力厦门普为光电科技有限公司(简称普为光电)建设工业PON全光园区,推进工业PON技术的规模商用。
普为光电是厦门火炬高新区内一家实力强、技术硬的高新技术企业,作为福建省创新型民营企业百强之一及绿色工厂的代表,其原有基于铜缆的以太网已无法满足企业数字化、低碳化转型的需求。面对带宽不足、时延大、网络抖动、Wi-Fi信号弱及漫游切换丢包等问题,普为光电迫切需要网络的升级改造。此次部署的工业PON全光网采用光纤到桌面、办公室、摄像头、机器、Wi-Fi的全光覆盖方案,能够满足企业园区在办公、视频安防及生产制造等场景中的应用需求。与传统以太网相比,工业PON全光网具有高带宽平滑演进、低成本快速开通、一网多业务、简化组网与布线、稳定可靠易维护及绿色节能等诸多优势。

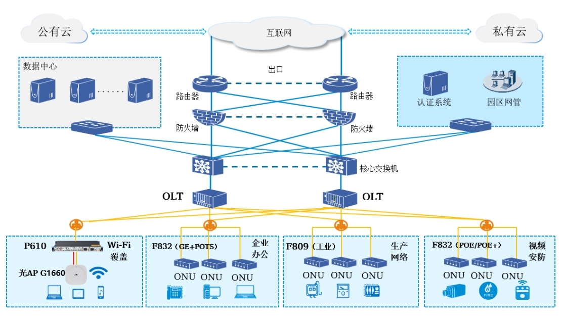
普为光电采用基于XGS-PON和Wi-Fi 技术的工业PON全光网络,实现了办公、安防和生产网络的高效融合。网络切片技术确保了办公网、安防网和生产网的业务强隔离。
针对园区办公网,采用多端口MDU 设备接入园区电话、电脑、打印机等有线终端,中兴特有的8端口FTTR-B主网关P610和光AP实现了园区无线网络的无缝覆盖,漫游切换时间仅为20毫秒,跨OLT的Type B保护组网,实现了99.99%网络可靠性。
针对园区安防网,采用支持POE/POE+功能的MDU设备接入安防摄像头,跨OLT的Type B保护组网同样能够保证99.99%网络可靠性。
针对园区生产网,采用双上行工业级ONU F809接入生产机台,低时延PON技术将生产网端到端时延降低了50%,跨OLT的手拉手保护组网,实现了99.999%网络可靠性。
中国移动和中兴通讯联手为普为光电部署的工业PON全光网络,有效支撑了普为光电的办公、视频安防及生产等业务,实现了在保质量、稳产量、提利润的同时,减少能源及生产物料的消耗。
工业园区的数智化和低碳化是大势所趋。工业 PON 以其超高速、稳定的网络连接特点,为新兴工业制造园区提供了无干扰、安全、可靠及低时延的数据传输,极大提高了生产效率和管理精度。同时,工业PON支持灵活的网络部署与扩展,能够在业务增长时快速接入新业务,无需大规模重新布线,降低了成本和时间投入。工业 PON 全光网正在推动园区加速转型升级,为其带来前所未有的变革与优势。


