编辑:Panda、侯江龙
前些天,字节跳动的 AI IDE 产品 Trae 上线了国内版本,其具备「中文语境深度适配 + 全功能免费开放」的双重杀手锏,一上线就收获了不少支持者。全网一片夸赞,很少能看见批评的声音。
现在,虽然 Trae 的热度已经有所退减,但仍旧是非常值得我们关注的 AI IDE。机器之心也上手体验了一番,探索了其编程、图像理解以及文档管理等多种能力。
如果你还在犹豫要不要给你的电脑再装一个 AI IDE,不妨先看看这篇文章。
一手实测,Trae 两大模式助力软件开发
要用 Trae,自然得先安装 Trae。访问 https://www.trae.ai/ 即可,官方目前已经上线了 Mac 和 Windows 版本,Linux 版本也将在近期上线。

我们只需像安装一般软件一样安装它,打开即是中文界面。这让我们一位实测编辑不禁感叹:「各位还记得那些年我们下载 VS Code 然后去调中文包时的无奈吗?当 Trae 启动以后界面默认是中文的那一刻,深夜两点的编程战场突然有了母语温柔!现在除了 Cursor 那个混血天才,我们终于等来了本土养成的屠龙少年。看好了世界,中文编程宇宙,又亮起一颗超新星!」
然后登录,即可开始体验。
Trae 在视觉风格上比较直观,不论是功能布局、环境配置、文件管理还是终端输出部分都基本与 VS Code 大体一致,因此比较符合大多数程序员的使用习惯,同时也支持插件并配有一个插件市场 ——Docker、MySQL 等常用插件都能在其中找到。
不仅如此,Trae 还提供了便捷导入,能直接将在 VS Code 和 Cursor 中的诸多插件、配置同步过来,实现无缝衔接,无需重新进行配置,这一点对于用户而言可说是特别友好了。
在核心的 AI 能力上,Trae 支持两种模式:Chat 和 Builder。顾名思义,Chat 就是聊天模式,而 Builder 模式则能实现自动开发。
目前,Trae 支持 5 款模型,包括 Claude-3.5-Sonnet、Claude-3.7-Sonnet、GPT-4o、DeepSeek-V3 和 DeepSeek-R1。
Anthropic 家的 Claude 模型在 AI 编程任务上口碑卓越,但却对国内用户并不友好 —— 惨遭封号的国内用户已不是少数。因此,Trae 可说是一个白嫖 Claude 的绝佳工具。话不多说,先来一个小球碰撞测试试试成色:
提示词:编写一个 Python 脚本,让一个球在某个形状内弹跳。让该形状缓慢旋转,并确保球停留在形状内。
效果不错,使用 Claude-3.5-Sonnet 模型的 Trae 用大约 30 秒时间完成了代码和相关说明的编写。运行看看:
略有瑕疵——小球有时候会弹出边框外;但整体效果还不错。我们还可以根据 Trae 给出的说明调整多边形的边数和大小、旋转速度以及球的大小和旋转速度等参数。比如我们可以把小球速度提升 4 倍,同时使用 15 边形。
这里说明一下:对于上面以及后文的所有测试,我们都是给出单次测试结果,并不会多次测试然后选取最佳结果。
Chat 模式:多功能 AI 助手
实测下来,我们发现 Chat 模式堪称编码过程中的多功能 AI 助手,可以用来回答编码问题、讲解代码仓库、生成代码片段、修复错误等。
开启方式上,用户可使用快捷键(Command/Ctrl + U)打开侧边对话框,或者点击聊天框右上角的「AI 侧栏」按钮即可。
同时还可以通过点击 Chat 窗口右上角的「历史会话」按钮来管理历史对话。左侧将显示「历史记录」窗口,展示 Chat 模式和 Builder 模式的所有对话记录。点击对话条目可跳转至对应位置。
下面再试试 Trae 上的 DeepSeek-R1 表现如何,写个贪吃蛇游戏看看。
因为 Trae 接入了大家比较了解的 Deepseek-R1 等大模型,所以这里就简单地让它写一个贪吃蛇的游戏代码,以下是输出结果展示。
提示词:请用 python 帮我写个贪吃蛇游戏。
Builder 模式:端到端的软件工程师
相较于 Chat 模式,Builder 模式更像一位能独立工作的软件工程师——能自动解析你的项目上下文,智能拆解开发任务到逐步执行步骤,其中包括:
提取相关上下文
创建或修改文件
生成并运行终端命令
分析命令运行状态
Builder 模式可以从 0 到 1 开发一个完整的项目,并无缝融入到你的项目开发流程中。这种深度集成的智能流,让开发者无需在多个工具间手动切换,可让从零搭建项目的效率提升至少翻倍。
在 Builder 模式下,AI 助手能够深度解析当前项目的代码结构、文件依赖及资源配置,还可以会自动创建新文件或编辑已有文件,并自动保存生成的代码。
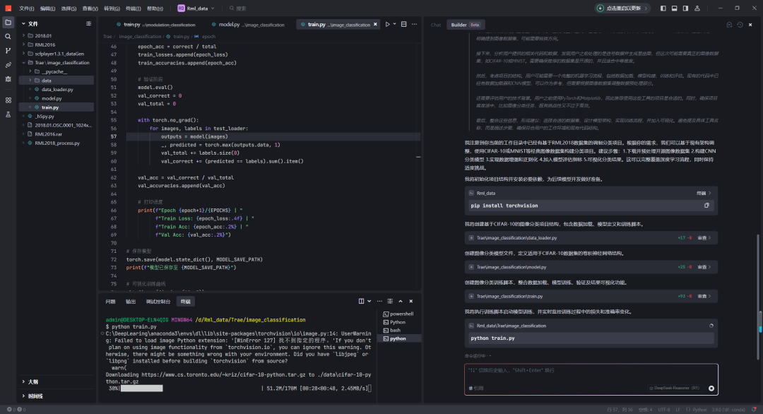
这里,我们在 Builder 模式下做一个测试:让它从 0-1 搭建一个机器学习项目,包括直接创建数据集,自动生成模型文件,训练文件以及数据加载文件。
提示词:用开源的图像数据集,给我搭建一个难度适中的项目。
这里我只要点击全部「接受」按钮即可。该项目开发的整个流程实现了全自动化(有时需要用户进行确认),包括了所需环境的安装、项目文件的生成和数据集的下载。
下载完成以后自动开始训练,可以观察到 Trae 不仅成功开启了训练,而且 Loss 在平稳下降,且验证集准确度也在逐步提升。
不仅如此,它还进一步生成了测试文件,并将模型结果放在测试数据集上运行,最后将分类结果保存到一个 txt 文件,如下图所示:
它也可将测试结果加载为混淆矩阵,如下所示:
Trae 也支持图像输入
Trae 另一大优势是原生支持图像输入,而这也能带来丰富的想象空间,比如我们可以让 Trae 将我们绘制的网页设计稿变成具体代码,或者将我们手绘的游戏设计逻辑图变成真正的游戏。
举个例子,我们找到了一个卡普空《街头霸王 II》的游戏设计流程图来进行测试。
图源:https://captown.capcom.com/zh-CN/museums/streetfighter/5/docs/16
首先,我们让 Trae 简单解释了这张日语写的流程图。
接下来,让 Trae 实现它吧!
测试一下,确实只是一个非常简单的投币系统。
Trae:不只是编程
作为一款 AI IDE 工具,编程自然是它的看家本领,但这却并非它的能力极限。凭借卓越的文档管理和上下文理解能力,Trae 也非常适合用来管理文档或个人知识库。
比如我们可以将自己的 Obsidian 文件夹完整导入到 Trae,然后让其分析后在我们的文档内自动添加双链。这能免去我们构建知识库中的许多麻烦。
这里使用了 Claude-3.7-Sonnet,整个过程耗时大约 70 秒,以下动图也有适当加速
我们也可以让 Trae 为我们知识库自动创建和更新仪表盘文档,方便我们更好地管理自己的知识库。
提示词:为我在主目录下新建一个 Dashboard 文件,里面应包含我的仓库的整体结构,方便我导航。另外再加一个按钮,让我可以一键创建每日笔记。
不仅如此,我们也能让 Trae 直接执行我们记录在文档中的代码或提示词,直接输出我们想要的结果。比如,这里我们让 Trae 执行了「提示词」文件夹中的「单词卡片」提示词 —— 来自提示词大师李继刚,生成了「AI Agent」的 SVG 卡片。
提示词:使用单词卡片中提示词为我生成“AI Agent”的 SVG 卡片,并将其放在主目录。
结果如下:
Trae,值得一试
整体体验下来,可以说 Trae 的表现超出了我们的预期。Trae 的出现不仅为中文开发者提供了一个强大的 AI 编程工具,也在一定程度上推动了编程领域的技术平权。无论是经验丰富的开发者,还是刚入门的新手,甚至是对编程一知半解的用户,只要有创意和想法,都可以借助 Trae 快速实现自己的项目。这种从想法到实现的高效转化,可使得技术的门槛大大降低,激发更多人的创造力。
Trae 的多模态功能也可为开发者带来极大的便利。通过上传设计草稿、错误截图等图片,AI 可以理解并生成相应的代码或提供解决方案,进一步提升开发效率。
此外,Trae 在辅助知识管理方面的潜力也非常值得期待。
总而言之,Trae 有望为中文用户带来前所未有的便利和效率提升。无论是从零开始构建项目,还是在现有项目中寻求优化,Trae 都能提供强大的支持。如果你希望在编程和知识管理之旅中体验 AI 带来的高效与智能,不妨打开 https://www.trae.ai/ ,下载 Trae 亲自体验一番。
© THE END























