在现代通信网络中,精确的时间同步是确保系统高效运行的关键。1588v2协议,也称为精确时间协议(PTP),正是为此而生。本文将深入解析1588v2协议的工作原理,并通过实际测试用例展示其在实际应用中的表现。
1588v2协议概述
1588v2协议是一种用于在网络中实现高精度时间同步的协议。它通过在网络中时间戳信息的精确传递与动态补偿机制,使得各个节点能够调整本地时钟,实现微秒级甚至纳秒级的时间同步。该协议广泛应用于电信、电力、工业自动化等领域。
1588v2是如何进行时钟同步的
1588v2协议主要分为两大部分来实现时钟同步功能:
1.建立同步体系:协议使用最佳主时钟算法BMCA,通过选取主时钟,建立主从拓扑关系,进而在整个PTP 网络中建立起同步体系。
2.同步本地时钟:协议使用本地时钟同步算法LCS,通过PTP数据报文在网络主从节点之间的交换,计算各从节点本地时钟与主时钟间的时间偏差,调整本地时钟,使之与主时钟同步。
1588v2协议定义了E2E和P2P时间同步机制以及one-step和two-step时间同步模式,本文以E2E同步机制以及one-step模式为例向各位解析1588v2协议时间同步过程,具体同步过程如下:

① Master在t1时刻发送Sync报文,并将t1时间戳携带在Sync报文中;
② Slave在t2时刻接收到Sync报文,在本地产生t2时间戳,并从报文中提取t1时间戳;
③ Slave在t3时刻发送Delay_Req报文,并在本地产生t3时间戳;
④Master在t4时刻接收到Delay_Req报文,并在本地产生t4时间戳,然后将t4时间戳携带在Delay_Resp报文中,回传给Slave;
⑤ Slave接收到Delay_Resp报文,从报文中提取t4时间戳。最后Slave节点得到了一组时间戳(t1,t2,t3,t4)。
假设Master到Slave的发送链路延迟是Tms,Slave到Master的发送链路延迟是Tsm,Slave和Master之间的时间偏差为Offset,则:
t2 - t1 = Tms + Offset
t4 - t3 = Tsm - Offset
结合上面两组方程,得到:
(t2 - t1) - (t4 - t3) = (Tms + Offset) - (Tsm - Offset)
经过移项推导得到:
Offset = [(t2 - t1) - (t4 - t3) - (Tms - Tsm)] / 2
如果Master和Slave之间的收发链路延迟对称,那么Tms=Tsm,即Tms-Tsm=0。将Tms-Tsm=0代入上面的公式,得到:
Offset = [(t2 - t1) - (t4 - t3)] / 2
这样Slave就可以根据t1,t2,t3,t4四个时间戳计算出自己和Master之间的时间偏差Offset,再对本地时间进行偏差调整,就实现了Slave与Master的时间同步。
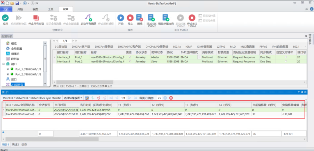
测试用例
为了验证1588v2协议在实际应用中的性能,我们设计了一个简单的测试用例。
设备:一台支持1588v2协议的交换机,一台信而泰1588v2测试仪表。
网络拓扑:交换机两个口与信而泰1588v2测试仪相连。
测试步骤如下:
1.交换机配置1588v2协议,配置为E2E机制和one-step模式,然后启动1588协议;
2.仪表根据网络拓扑图预约对应的端口,使端口上线;
3.添加用于运行1588协议的接口,两个物理端口分别对应两个逻辑接口;
4.添加1588协议,并绑定对应的接口。路径延迟测量机制选择“Request Response”,同步模式选择“One Step”,配置与1588交换机对应;
5.启动仪表1588协议,切换到1588协议统计界面,记录从时钟与主时钟的时间偏差。
信而泰IEEE 1588v2解决方案
1. BigTao-V机箱
BigTao-V(BigTao220/BigTao6200)系列机箱搭配1588/TSN测试板卡,可以满足多种场景测试:
移动IP承载网设备1588时间同步性能测试
PON网设备1588时间同步性能测试
以太网交换机1588时间同步性能测试
智能电网设备1588时间同步性能测试
工业自动化设备1588时间同步性能测试
轨道交通设备1588时间同步性能测试
2. 1588/TSN 千兆测试板卡V2-1G-8M-TSN
支持8个1000M/100M/10M RJ45电接口
支持8个1G SFP光接口
3. 1588/TSN 万兆测试板卡V2-10G-4M-TSN
支持4个10G/5G/2.5G/1G/100M RJ45电接口
支持4个1G/10G SFP+光接口










